Microsoft Endpoint Configuration Manager: настройка источника
Данное руководство описывает процесс настройки сбора событий Microsoft ECM и их отправки в R-Vision SIEM.
Предварительные требования
Перед настройкой пересылки событий в R-Vision SIEM убедитесь в выполнении следующих условий:
-
Сетевая доступность сервера СУБД источника по целевому порту и протоколу для каждой ноды кластера R-Vision SIEM.
-
Учетная запись в СУБД с правами на чтение таблицы
dbo.Alert.
Настройка СУБД MS SQL
События Microsoft ECM записываются в таблицу dbo.Alert базы данных CCM СУБД MS SQL. Для настройки сбора логов из базы данных необходимо подключиться к ней с использованием сервисной учетной записи (далее — УЗ).
Создание учетной записи в СУБД MS SQL
Чтобы создать сервисную УЗ, подключитесь к СУБД с правами администратора. Для этого выполните следующие действия в SQL Server Management Studio:
-
Выберите New Login в контекстном меню для Security/Logins.
-
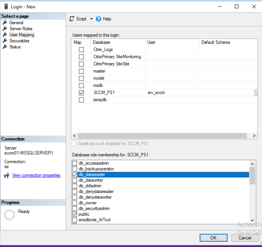
Создайте сервисную учетную запись.

-
Предоставьте учетной записи права на чтение базы
CCM.
Настройка в R-Vision SIEM
Для настройки сбора и нормализации событий источника в R-Vision SIEM выполните следующие шаги:
-
В интерфейсе R-Vision SIEM создайте секрет со строкой подключения. Для этого:
-
Перейдите в раздел Ресурсы → Секреты → Создать.
-
В раскрывшемся окне создания секрета заполните поля:
-
Название: введите название секрета.
-
Описание (опционально): опишите, для чего будет использоваться секрет.
-
Тип секрета: выберите вариант Строка подключения.
-
Строка подключения: введите строку вида:
jdbc:sqlserver://<DB_SERVER>\<DB_INSTANCE>:<DB_PORT>;encrypt=false;databaseName=<DB_NAME>;user=<DB_USER>;password=<DB_PASSWORD>Здесь:
-
<DB_SERVER>: IP адрес инстанса СУБД. -
<DB_INSTANCE>: название инстанса СУБД. -
<DB_PORT>: порт инстанса СУБД (для MS SQL стандартный порт1433). -
<DB_INSTANCE>: название инстанса СУБД. -
<DB_NAME>: имя базы, используемой продуктом ECM. -
<DB_USER>: системный аккаунт с правами на чтение. -
<DB_PASSWORD>: пароль системного аккаунта.
-
-
-
Нажмите на кнопку Создать.
-
-
В интерфейсе R-Vision SIEM создайте новый конвейер в коллекторе.
-
Добавьте на конвейер элемент Точка входа со следующими параметрами:
-
Название: введите название точки входа.
-
Тип точки входа: выберите вариант Database.
-
Драйвер базы данных: выберите вариант MS SQL.
-
Адрес подключения: выберите секрет, созданный ранее.
-
SQL-запрос: введите запрос вида:
SELECT @@SERVERNAME AS hostname, 'ecm' AS appname, ac.Name AS className, al.AlertID AS alertId, al.TypeID, al.Name AS alertName, al.Severity, al.CreatedBy, al.CreationTime, al.ModifiedBy, al.ClosedBy FROM dbo.Alert al JOIN dbo.AlertClass ac ON ac.TypeID = al.TypeID WHERE alertId > ? ORDER BY al.AlertID ASC;При большом количестве событий в СУБД рекомендуется добавлять TOP 10000в начало SQL-запроса. -
Поле идентификатора: введите ключ
alertIdсо значением1. -
Интервал запроса, секунд: введите значение
15.
-
-
Добавьте на конвейер элемент Нормализатор с правилом Microsoft ECM (идентификатор правила: RV-N-325).
-
Соедините нормализатор с точкой входа.
-
Добавьте на конвейер элемент Конечная точка типа Хранилище событий.
-
Соедините конечную точку с нормализатором.
-
Сохраните и установите конфигурацию конвейера.
Пример конфигурации конвейера:

После настройки передачи событий, если настройка выполнена корректно, в хранилище начнут поступать уведомления консоли ECM.
|
Найти события Microsoft ECM в хранилище можно по следующему фильтру:
|
Была ли полезна эта страница?

